



Abstract:The surge in interest in Artificial Intelligence (AI) over the past decade has been driven almost exclusively by advances in Artificial Neural Networks (ANNs). While ANNs set state-of-the-art performance for many previously intractable problems, they require large amounts of data and computational resources for training, and since they employ supervised learning they typically need to know the correctly labelled response for every training example, limiting their scalability for real-world domains. Spiking Neural Networks (SNNs) are an alternative to ANNs that use more brain-like artificial neurons and can use unsupervised learning to discover recognizable features in the input data without knowing correct responses. SNNs, however, struggle with dynamical stability and cannot match the accuracy of ANNs. Here we show how an SNN can overcome many of the shortcomings that have been identified in the literature, including offering a principled solution to the vanishing spike problem, to outperform all existing shallow SNNs and equal the performance of an ANN. It accomplishes this while using unsupervised learning with unlabeled data and only 1/50th of the training epochs (labelled data is used only for a final simple linear readout layer). This result makes SNNs a viable new method for fast, accurate, efficient, explainable, and re-deployable machine learning with unlabeled datasets.




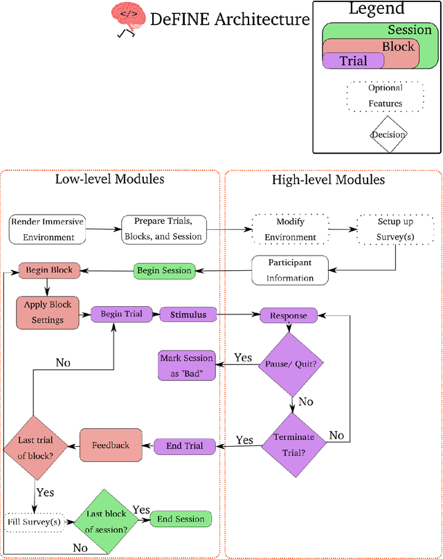
Abstract:With the advent of consumer-grade products for presenting an immersive virtual environment (VE), there is a growing interest in utilizing VEs for testing human navigation behavior. However, preparing a VE still requires a high level of technical expertise in computer graphics and virtual reality, posing a significant hurdle to embracing the emerging technology. To address this issue, this paper presents Delayed Feedback based Immersive Navigation Environment (DeFINE), a framework that allows for easy creation and administration of navigation tasks within customizable VEs via intuitive graphical user interfaces and simple settings files. Importantly, DeFINE has a built-in capability to provide performance feedback to participants during an experiment, a feature that is critically missing in other similar frameworks. To demonstrate the usability of DeFINE from both experimentalists' and participants' perspectives, a case study was conducted in which participants navigated to a hidden goal location with feedback that differentially weighted speed and accuracy of their responses. In addition, the participants evaluated DeFINE in terms of its ease of use, required workload, and proneness to induce cybersickness. Results showed that the participants' navigation performance was affected differently by the types of feedback they received, and they rated DeFINE highly in the evaluations, validating DeFINE's architecture for investigating human navigation in VEs. With its rich out-of-the-box functionality and great customizability due to open-source licensing, DeFINE makes VEs significantly more accessible to many researchers.