Abstract:In the prevailing convergence of traditional infrastructure-based deployment (i.e., Telco and industry operational networks) towards evolving deployments enabled by 5G and virtualization, there is a keen interest in elaborating effective security controls to protect these deployments in-depth. By considering key enabling technologies like 5G and virtualization, evolving networks are democratized, facilitating the establishment of point presences integrating different business models ranging from media, dynamic web content, gaming, and a plethora of IoT use cases. Despite the increasing services provided by evolving networks, many cybercrimes and attacks have been launched in evolving networks to perform malicious activities. Due to the limitations of traditional security artifacts (e.g., firewalls and intrusion detection systems), the research on digital forensic data analytics has attracted more attention. Digital forensic analytics enables people to derive detailed information and comprehensive conclusions from different perspectives of cybercrimes to assist in convicting criminals and preventing future crimes. This chapter presents a digital analytics framework for network anomaly detection, including multi-perspective feature engineering, unsupervised anomaly detection, and comprehensive result correction procedures. Experiments on real-world evolving network data show the effectiveness of the proposed forensic data analytics solution.




Abstract:Content delivery networks (CDNs) provide efficient content distribution over the Internet. CDNs improve the connectivity and efficiency of global communications, but their caching mechanisms may be breached by cyber-attackers. Among the security mechanisms, effective anomaly detection forms an important part of CDN security enhancement. In this work, we propose a multi-perspective unsupervised learning framework for anomaly detection in CDNs. In the proposed framework, a multi-perspective feature engineering approach, an optimized unsupervised anomaly detection model that utilizes an isolation forest and a Gaussian mixture model, and a multi-perspective validation method, are developed to detect abnormal behaviors in CDNs mainly from the client Internet Protocol (IP) and node perspectives, therefore to identify the denial of service (DoS) and cache pollution attack (CPA) patterns. Experimental results are presented based on the analytics of eight days of real-world CDN log data provided by a major CDN operator. Through experiments, the abnormal contents, compromised nodes, malicious IPs, as well as their corresponding attack types, are identified effectively by the proposed framework and validated by multiple cybersecurity experts. This shows the effectiveness of the proposed method when applied to real-world CDN data.




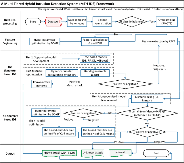
Abstract:Modern vehicles, including connected vehicles and autonomous vehicles, nowadays involve many electronic control units connected through intra-vehicle networks to implement various functionalities and perform actions. Modern vehicles are also connected to external networks through vehicle-to-everything technologies, enabling their communications with other vehicles, infrastructures, and smart devices. However, the improving functionality and connectivity of modern vehicles also increase their vulnerabilities to cyber-attacks targeting both intra-vehicle and external networks due to the large attack surfaces. To secure vehicular networks, many researchers have focused on developing intrusion detection systems (IDSs) that capitalize on machine learning methods to detect malicious cyber-attacks. In this paper, the vulnerabilities of intra-vehicle and external networks are discussed, and a multi-tiered hybrid IDS that incorporates a signature-based IDS and an anomaly-based IDS is proposed to detect both known and unknown attacks on vehicular networks. Experimental results illustrate that the proposed system can detect various types of known attacks with 99.99% accuracy on the CAN-intrusion-dataset representing the intra-vehicle network data and 99.88% accuracy on the CICIDS2017 dataset illustrating the external vehicular network data. For the zero-day attack detection, the proposed system achieves high F1-scores of 0.963 and 0.800 on the above two datasets, respectively. The average processing time of each data packet on a vehicle-level machine is less than 0.6 ms, which shows the feasibility of implementing the proposed system in real-time vehicle systems. This emphasizes the effectiveness and efficiency of the proposed IDS.




Abstract:The emergence and continued reliance on the Internet and related technologies has resulted in the generation of large amounts of data that can be made available for analyses. However, humans do not possess the cognitive capabilities to understand such large amounts of data. Machine learning (ML) provides a mechanism for humans to process large amounts of data, gain insights about the behavior of the data, and make more informed decision based on the resulting analysis. ML has applications in various fields. This review focuses on some of the fields and applications such as education, healthcare, network security, banking and finance, and social media. Within these fields, there are multiple unique challenges that exist. However, ML can provide solutions to these challenges, as well as create further research opportunities. Accordingly, this work surveys some of the challenges facing the aforementioned fields and presents some of the previous literature works that tackled them. Moreover, it suggests several research opportunities that benefit from the use of ML to address these challenges.


Abstract:The field of e-learning has emerged as a topic of interest in academia due to the increased ease of accessing the Internet using using smart-phones and wireless devices. One of the challenges facing e-learning platforms is how to keep students motivated and engaged. Moreover, it is also crucial to identify the students that might need help in order to make sure their academic performance doesn't suffer. To that end, this paper tries to investigate the relationship between student engagement and their academic performance. Apriori association rules algorithm is used to derive a set of rules that relate student engagement to academic performance. Experimental results' analysis done using confidence and lift metrics show that a positive correlation exists between students' engagement level and their academic performance in a blended e-learning environment. In particular, it is shown that higher engagement often leads to better academic performance. This cements the previous work that linked engagement and academic performance in traditional classrooms.




Abstract:Domain Name System (DNS) is a crucial component of current IP-based networks as it is the standard mechanism for name to IP resolution. However, due to its lack of data integrity and origin authentication processes, it is vulnerable to a variety of attacks. One such attack is Typosquatting. Detecting this attack is particularly important as it can be a threat to corporate secrets and can be used to steal information or commit fraud. In this paper, a machine learning-based approach is proposed to tackle the typosquatting vulnerability. To that end, exploratory data analytics is first used to better understand the trends observed in eight domain name-based extracted features. Furthermore, a majority voting-based ensemble learning classifier built using five classification algorithms is proposed that can detect suspicious domains with high accuracy. Moreover, the observed trends are validated by studying the same features in an unlabeled dataset using K-means clustering algorithm and through applying the developed ensemble learning classifier. Results show that legitimate domains have a smaller domain name length and fewer unique characters. Moreover, the developed ensemble learning classifier performs better in terms of accuracy, precision, and F-score. Furthermore, it is shown that similar trends are observed when clustering is used. However, the number of domains identified as potentially suspicious is high. Hence, the ensemble learning classifier is applied with results showing that the number of domains identified as potentially suspicious is reduced by almost a factor of five while still maintaining the same trends in terms of features' statistics.



Abstract:The increased reliance on the Internet and the corresponding surge in connectivity demand has led to a significant growth in Internet-of-Things (IoT) devices. The continued deployment of IoT devices has in turn led to an increase in network attacks due to the larger number of potential attack surfaces as illustrated by the recent reports that IoT malware attacks increased by 215.7% from 10.3 million in 2017 to 32.7 million in 2018. This illustrates the increased vulnerability and susceptibility of IoT devices and networks. Therefore, there is a need for proper effective and efficient attack detection and mitigation techniques in such environments. Machine learning (ML) has emerged as one potential solution due to the abundance of data generated and available for IoT devices and networks. Hence, they have significant potential to be adopted for intrusion detection for IoT environments. To that end, this paper proposes an optimized ML-based framework consisting of a combination of Bayesian optimization Gaussian Process (BO-GP) algorithm and decision tree (DT) classification model to detect attacks on IoT devices in an effective and efficient manner. The performance of the proposed framework is evaluated using the Bot-IoT-2018 dataset. Experimental results show that the proposed optimized framework has a high detection accuracy, precision, recall, and F-score, highlighting its effectiveness and robustness for the detection of botnet attacks in IoT environments.




Abstract:The Domain Name System (DNS) protocol plays a major role in today's Internet as it translates between website names and corresponding IP addresses. However, due to the lack of processes for data integrity and origin authentication, the DNS protocol has several security vulnerabilities. This often leads to a variety of cyber-attacks, including botnet network attacks. One promising solution to detect DNS-based botnet attacks is adopting machine learning (ML) based solutions. To that end, this paper proposes a novel optimized ML-based framework to detect botnets based on their corresponding DNS queries. More specifically, the framework consists of using information gain as a feature selection method and genetic algorithm (GA) as a hyper-parameter optimization model to tune the parameters of a random forest (RF) classifier. The proposed framework is evaluated using a state-of-the-art TI-2016 DNS dataset. Experimental results show that the proposed optimized framework reduced the feature set size by up to 60%. Moreover, it achieved a high detection accuracy, precision, recall, and F-score compared to the default classifier. This highlights the effectiveness and robustness of the proposed framework in detecting botnet attacks.


Abstract:The growth in wireless broadband users, devices, and novel applications has led to a significant increase in the demand for new radio frequency spectrum. This is expected to grow even further given the projection that the global traffic per year will reach 4.8 zettabytes by 2022. Moreover, it is projected that the number of Internet users will reach 4.8 billion and the number of connected devices will be close 28.5 billion devices. However, due to the spectrum being mostly allocated and divided, providing more spectrum to expand existing services or offer new ones has become more challenging. To address this, spectrum sharing has been proposed as a potential solution to improve spectrum utilization efficiency. Adopting effective and efficient spectrum sharing mechanisms is in itself a challenging task given the multitude of levels and techniques that can be integrated to enable it. To that end, this paper provides an overview of the different spectrum sharing levels and techniques that have been proposed in the literature. Moreover, it discusses the potential of adopting dynamic sharing mechanisms by offering Spectrum-as-a-Service architecture. Furthermore, it describes the potential role of machine learning models in facilitating the automated and efficient dynamic sharing of the spectrum and offering Spectrum-as-a-Service.




Abstract:Cyber-security garnered significant attention due to the increased dependency of individuals and organizations on the Internet and their concern about the security and privacy of their online activities. Several previous machine learning (ML)-based network intrusion detection systems (NIDSs) have been developed to protect against malicious online behavior. This paper proposes a novel multi-stage optimized ML-based NIDS framework that reduces computational complexity while maintaining its detection performance. This work studies the impact of oversampling techniques on the models' training sample size and determines the minimal suitable training sample size. Furthermore, it compares between two feature selection techniques, information gain and correlation-based, and explores their effect on detection performance and time complexity. Moreover, different ML hyper-parameter optimization techniques are investigated to enhance the NIDS's performance. The performance of the proposed framework is evaluated using two recent intrusion detection datasets, the CICIDS 2017 and the UNSW-NB 2015 datasets. Experimental results show that the proposed model significantly reduces the required training sample size (up to 74%) and feature set size (up to 50%). Moreover, the model performance is enhanced with hyper-parameter optimization with detection accuracies over 99% for both datasets, outperforming recent literature works by 1-2% higher accuracy and 1-2% lower false alarm rate.