



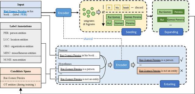
Few-shot named entity recognition (NER) aims at identifying named entities based on only few labeled instances. Current few-shot NER methods focus on leveraging existing datasets in the rich-resource domains which might fail in a training-from-scratch setting where no source-domain data is used. To tackle training-from-scratch setting, it is crucial to make full use of the annotation information (the boundaries and entity types). Therefore, in this paper, we propose a novel multi-task (Seed, Expand and Entail) learning framework, SEE-Few, for Few-shot NER without using source domain data. The seeding and expanding modules are responsible for providing as accurate candidate spans as possible for the entailing module. The entailing module reformulates span classification as a textual entailment task, leveraging both the contextual clues and entity type information. All the three modules share the same text encoder and are jointly learned. Experimental results on four benchmark datasets under the training-from-scratch setting show that the proposed method outperformed state-of-the-art few-shot NER methods with a large margin. Our code is available at \url{https://github.com/unveiled-the-red-hat/SEE-Few}.