



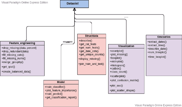
A large amount of data is produced every second from modern information systems such as mobile devices, the world wide web, Internet of Things, social media, etc. Analysis and mining of this massive data requires a lot of advanced tools and techniques. Therefore, big data analytics and mining is currently an active and trending area of research because of the enormous benefits businesses and organizations derive from it. Numerous tools like Pandas, Numpy, STATA, SPSS, have been created to help analyze and mine these huge outburst of data and some have become so popular and widely used in the field. This paper presents a new python-based library, DataSist, which offers high level, intuitive and easy to use functions, and methods that helps data scientists/analyst to quickly analyze, mine and visualize big data sets. The objectives of this project were to (i) design a python library to aid data analysis process by abstracting low level syntax (ii) increase productivity of data scientist by making them focus on what to do rather than how to do it. This project shows that data analysis can be automated and much faster when we abstract certain functions, and will serve as an important tool in the workflow of data scientists.