



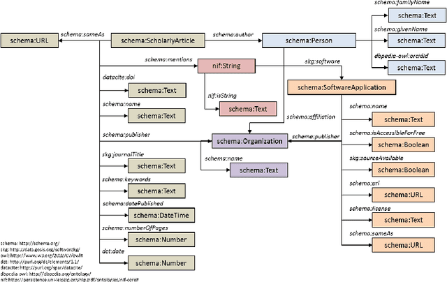
Knowledge about the software used in scientific investigations is necessary for different reasons, including provenance of the results, measuring software impact to attribute developers, and bibliometric software citation analysis in general. Additionally, providing information about whether and how the software and the source code are available allows an assessment about the state and role of open source software in science in general. While such analyses can be done manually, large scale analyses require the application of automated methods of information extraction and linking. In this paper, we present SoftwareKG - a knowledge graph that contains information about software mentions from more than 51,000 scientific articles from the social sciences. A silver standard corpus, created by a distant and weak supervision approach, and a gold standard corpus, created by manual annotation, were used to train an LSTM based neural network to identify software mentions in scientific articles. The model achieves a recognition rate of .82 F-score in exact matches. As a result, we identified more than 133,000 software mentions. For entity disambiguation, we used the public domain knowledge base DBpedia. Furthermore, we linked the entities of the knowledge graph to other knowledge bases such as the Microsoft Academic Knowledge Graph, the Software Ontology, and Wikidata. Finally, we illustrate, how SoftwareKG can be used to assess the role of software in the social sciences.