



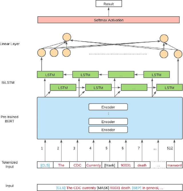
Abstract:Nowadays, the development of social media allows people to access the latest news easily. During the COVID-19 pandemic, it is important for people to access the news so that they can take corresponding protective measures. However, the fake news is flooding and is a serious issue especially under the global pandemic. The misleading fake news can cause significant loss in terms of the individuals and the society. COVID-19 fake news detection has become a novel and important task in the NLP field. However, fake news always contain the correct portion and the incorrect portion. This fact increases the difficulty of the classification task. In this paper, we fine tune the pre-trained Bidirectional Encoder Representations from Transformers (BERT) model as our base model. We add BiLSTM layers and CNN layers on the top of the finetuned BERT model with frozen parameters or not frozen parameters methods respectively. The model performance evaluation results showcase that our best model (BERT finetuned model with frozen parameters plus BiLSTM layers) achieves state-of-the-art results towards COVID-19 fake news detection task. We also explore keywords evaluation methods using our best model and evaluate the model performance after removing keywords.