



Abstract:With the fast development of natural language processing, recent advances in information hiding focus on covertly embedding secret information into texts. These algorithms either modify a given cover text or directly generate a text containing secret information, which, however, are not reversible, meaning that the original text not carrying secret information cannot be perfectly recovered unless much side information are shared in advance. To tackle with this problem, in this paper, we propose a general framework to embed secret information into a given cover text, for which the embedded information and the original cover text can be perfectly retrieved from the marked text. The main idea of the proposed method is to use a masked language model to generate such a marked text that the cover text can be reconstructed by collecting the words of some positions and the words of the other positions can be processed to extract the secret information. Our results show that the original cover text and the secret information can be successfully embedded and extracted. Meanwhile, the marked text carrying secret information has good fluency and semantic quality, indicating that the proposed method has satisfactory security, which has been verified by experimental results. Furthermore, there is no need for the data hider and data receiver to share the language model, which significantly reduces the side information and thus has good potential in applications.




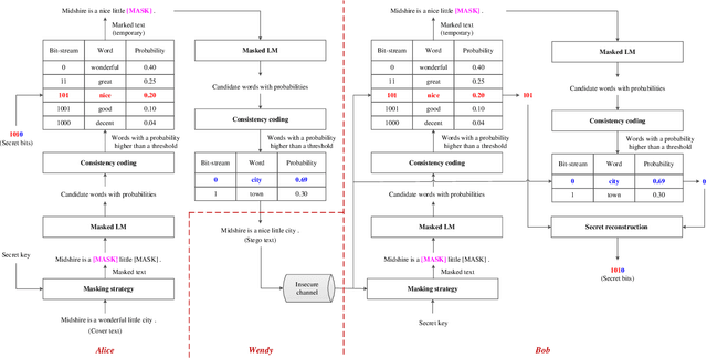
Abstract:Linguistic steganography (LS) conceals the presence of communication by embedding secret information into a text. How to generate a high-quality text carrying secret information is a key problem. With the widespread application of deep learning in natural language processing, recent algorithms use a language model (LM) to generate the steganographic text, which provides a higher payload compared with many previous arts. However, the security still needs to be enhanced. To tackle with this problem, we propose a novel autoregressive LS algorithm based on BERT and consistency coding, which achieves a better trade-off between embedding payload and system security. In the proposed work, based on the introduction of the masked LM, given a text, we use consistency coding to make up for the shortcomings of block coding used in the previous work so that we can encode arbitrary-size candidate token set and take advantages of the probability distribution for information hiding. The masked positions to be embedded are filled with tokens determined by an autoregressive manner to enhance the connection between contexts and therefore maintain the quality of the text. Experimental results have shown that, compared with related works, the proposed work improves the fluency of the steganographic text while guaranteeing security, and also increases the embedding payload to a certain extent.