



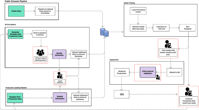
Abstract:One of the developers' biggest challenges in low-code platforms is retrieving data from a database using SQL queries. Here, we propose a pipeline allowing developers to write natural language (NL) to retrieve data. In this study, we collect, label, and validate data covering the SQL queries most often performed by OutSystems users. We use that data to train a NL model that generates SQL. Alongside this, we describe the entire pipeline, which comprises a feedback loop that allows us to quickly collect production data and use it to retrain our SQL generation model. Using crowd-sourcing, we collect 26k NL and SQL pairs and obtain an additional 1k pairs from production data. Finally, we develop a UI that allows developers to input a NL query in a prompt and receive a user-friendly representation of the resulting SQL query. We use A/B testing to compare four different models in production and observe a 240% improvement in terms of adoption of the feature, 220% in terms of engagement rate, and a 90% decrease in failure rate when compared against the first model that we put into production, showcasing the effectiveness of our pipeline in continuously improving our feature.