Abstract:The rapid advancement of generative Artificial Intelligence (AI) has introduced significant challenges for reliable AI-generated image detection. Existing detectors often suffer from performance degradation under distribution shifts and when encountering newly emerging generative models. In this work, we propose a data-centric continual adaptation framework for updating detectors in evolving environments. We show that both in-the-wild data and generator-driven data are essential for adapting detectors. We introduce an automated, weakly supervised pipeline for constructing in-the-wild datasets through fact-check article retrieval. Additionally, we demonstrate that incorporating even a small amount of generator-driven data during training enables effective adaptation to newly emerging models, while combining it with in-the-wild data within a continual learning framework enables robust adaptation and mitigates catastrophic forgetting. Extensive experiments on two state-of-the-art detectors show significant improvements of +9.14% and +8% in average accuracy, respectively.
Abstract:Exposure to disturbing imagery can significantly impact individuals, especially professionals who encounter such content as part of their work. This paper presents a user study, involving 107 participants, predominantly journalists and human rights investigators, that explores the capability of Artificial Intelligence (AI)-based image filters to potentially mitigate the emotional impact of viewing such disturbing content. We tested five different filter styles, both traditional (Blurring and Partial Blurring) and AI-based (Drawing, Colored Drawing, and Painting), and measured their effectiveness in terms of conveying image information while reducing emotional distress. Our findings suggest that the AI-based Drawing style filter demonstrates the best performance, offering a promising solution for reducing negative feelings (-30.38%) while preserving the interpretability of the image (97.19%). Despite the requirement for many professionals to eventually inspect the original images, participants suggested potential strategies for integrating AI filters into their workflow, such as using AI filters as an initial, preparatory step before viewing the original image. Overall, this paper contributes to the development of a more ethically considerate and effective visual environment for professionals routinely engaging with potentially disturbing imagery.




Abstract:The sheer volume of online user-generated content has rendered content moderation technologies essential in order to protect digital platform audiences from content that may cause anxiety, worry, or concern. Despite the efforts towards developing automated solutions to tackle this problem, creating accurate models remains challenging due to the lack of adequate task-specific training data. The fact that manually annotating such data is a highly demanding procedure that could severely affect the annotators' emotional well-being is directly related to the latter limitation. In this paper, we propose the CM-Refinery framework that leverages large-scale multimedia datasets to automatically extend initial training datasets with hard examples that can refine content moderation models, while significantly reducing the involvement of human annotators. We apply our method on two model adaptation strategies designed with respect to the different challenges observed while collecting data, i.e. lack of (i) task-specific negative data or (ii) both positive and negative data. Additionally, we introduce a diversity criterion applied to the data collection process that further enhances the generalization performance of the refined models. The proposed method is evaluated on the Not Safe for Work (NSFW) and disturbing content detection tasks on benchmark datasets achieving 1.32% and 1.94% accuracy improvements compared to the state of the art, respectively. Finally, it significantly reduces human involvement, as 92.54% of data are automatically annotated in case of disturbing content while no human intervention is required for the NSFW task.




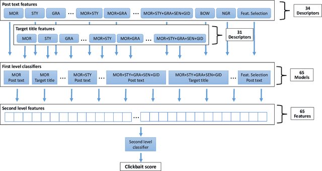
Abstract:The emergence of social media as news sources has led to the rise of clickbait posts attempting to attract users to click on article links without informing them on the actual article content. This paper presents our efforts to create a clickbait detector inspired by fake news detection algorithms, and our submission to the Clickbait Challenge 2017. The detector is based almost exclusively on text-based features taken from previous work on clickbait detection, our own work on fake post detection, and features we designed specifically for the challenge. We use a two-level classification approach, combining the outputs of 65 first-level classifiers in a second-level feature vector. We present our exploratory results with individual features and their combinations, taken from the post text and the target article title, as well as feature selection. While our own blind tests with the dataset led to an F-score of 0.63, our final evaluation in the Challenge only achieved an F-score of 0.43. We explore the possible causes of this, and lay out potential future steps to achieve more successful results.