


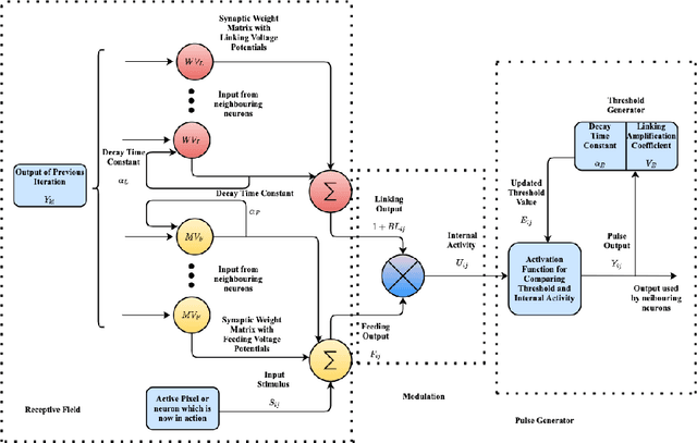
Abstract:Research in neural models inspired by mammal's visual cortex has led to many spiking neural networks such as pulse-coupled neural networks (PCNNs). These models are oscillating, spatio-temporal models stimulated with images to produce several time-based responses. This paper reviews PCNN's state of the art, covering its mathematical formulation, variants, and other simplifications found in the literature. We present several applications in which PCNN architectures have successfully addressed some fundamental image processing and computer vision challenges, including image segmentation, edge detection, medical imaging, image fusion, image compression, object recognition, and remote sensing. Results achieved in these applications suggest that the PCNN architecture generates useful perceptual information relevant to a wide variety of computer vision tasks.




Abstract:Dust storms are associated with certain respiratory illnesses across different areas in the world. Researchers have devoted time and resources to study the elements surrounding dust storm phenomena. This paper reviews the efforts of those who have investigated dust aerosols using sensors onboard of satellites using machine learning-based approaches. We have reviewed the most common issues revolving dust aerosol modeling using different datasets and different sensors from a historical perspective. Our findings suggest that multi-spectral approaches based on linear and non-linear combinations of spectral bands are some of the most successful for visualization and quantitative analysis; however, when researchers have leveraged machine learning, performance has been improved and new opportunities to solve unique problems arise.