



Abstract:Conventional federated learning frameworks suffer from several challenges including performance bottlenecks at the central aggregation server, data bias, poor model convergence, and exposure to model poisoning attacks, and limited trust in the centralized infrastructure. In the current paper, a novel game theory-based approach called pFedGame is proposed for decentralized federated learning, best suitable for temporally dynamic networks. The proposed algorithm works without any centralized server for aggregation and incorporates the problem of vanishing gradients and poor convergence over temporally dynamic topology among federated learning participants. The solution comprises two sequential steps in every federated learning round, for every participant. First, it selects suitable peers for collaboration in federated learning. Secondly, it executes a two-player constant sum cooperative game to reach convergence by applying an optimal federated learning aggregation strategy. Experiments performed to assess the performance of pFedGame in comparison to existing methods in decentralized federated learning have shown promising results with accuracy higher than 70% for heterogeneous data.




Abstract:As Deep Learning algorithms continue to evolve and become more sophisticated, they require massive datasets for model training and efficacy of models. Some of those data requirements can be met with the help of existing datasets within the organizations. Current Machine Learning practices can be leveraged to generate synthetic data from an existing dataset. Further, it is well established that diversity in generated synthetic data relies on (and is perhaps limited by) statistical properties of available dataset within a single organization or entity. The more diverse an existing dataset is, the more expressive and generic synthetic data can be. However, given the scarcity of underlying data, it is challenging to collate big data in one organization. The diverse, non-overlapping dataset across distinct organizations provides an opportunity for them to contribute their limited distinct data to a larger pool that can be leveraged to further synthesize. Unfortunately, this raises data privacy concerns that some institutions may not be comfortable with. This paper proposes a novel approach to generate synthetic data - FedSyn. FedSyn is a collaborative, privacy preserving approach to generate synthetic data among multiple participants in a federated and collaborative network. FedSyn creates a synthetic data generation model, which can generate synthetic data consisting of statistical distribution of almost all the participants in the network. FedSyn does not require access to the data of an individual participant, hence protecting the privacy of participant's data. The proposed technique in this paper leverages federated machine learning and generative adversarial network (GAN) as neural network architecture for synthetic data generation. The proposed method can be extended to many machine learning problem classes in finance, health, governance, technology and many more.




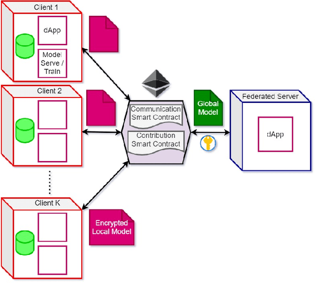
Abstract:Over the recent years, Federated machine learning continues to gain interest and momentum where there is a need to draw insights from data while preserving the data provider's privacy. However, one among other existing challenges in the adoption of federated learning has been the lack of fair, transparent and universally agreed incentivization schemes for rewarding the federated learning contributors. Smart contracts on a blockchain network provide transparent, immutable and independently verifiable proofs by all participants of the network. We leverage this open and transparent nature of smart contracts on a blockchain to define incentivization rules for the contributors, which is based on a novel scalar quantity - federated contribution. Such a smart contract based reward-driven model has the potential to revolutionize the federated learning adoption in enterprises. Our contribution is two-fold: first is to show how smart contract based blockchain can be a very natural communication channel for federated learning. Second, leveraging this infrastructure, we can show how an intuitive measure of each agents' contribution can be built and integrated with the life cycle of the training and reward process.