Abstract:The emergence of 6G wireless networks promises to revolutionize vehicular communications by enabling ultra-reliable, low-latency, and high-capacity data exchange. In this context, collaborative perception techniques, where multiple vehicles or infrastructure nodes cooperate to jointly receive and decode transmitted signals, aim to enhance reliability and spectral efficiency for Connected Autonomous Vehicle (CAV) applications. In this paper, we propose an end-to-end wireless neural receiver based on a Differential Transformer architecture, tailored for 6G V2X communication with a specific focus on enabling collaborative perception among connected autonomous vehicles. Our model integrates key components of the 6G physical layer, designed to boost performance in dynamic and challenging autonomous driving environments. We validate the proposed system across a range of scenarios, including 3GPP-defined Urban Macro (UMa) channel. To assess the model's real-world applicability, we evaluate its robustness within a V2X framework. In a collaborative perception scenario, our system processes heterogeneous LiDAR and camera data from four connected vehicles in dynamic cooperative vehicular networks. The results show significant improvements over state-of-the-art methods, achieving an average precision of 0.84, highlighting the potential of our proposed approach to enable robust, intelligent, and adaptive wireless cooperation for next-generation connected autonomous vehicles.




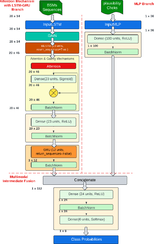
Abstract:The progress and integration of intelligent transport systems (ITS) have therefore been central to creating safer and more efficient transport networks. The Internet of Vehicles (IoV) has the potential to improve road safety and provide comfort to travelers. However, this technology is exposed to a variety of security vulnerabilities that malicious actors could exploit. One of the most serious threats to IoV is the Distributed Denial of Service (DDoS) attack, which could be used to disrupt traffic flow, disable communication between vehicles, or even cause accidents. In this paper, we propose a novel Deep Multimodal Learning (DML) approach for detecting DDoS attacks in IoV, addressing a critical aspect of cybersecurity in intelligent transport systems. Our proposed DML model integrates Long Short-Term Memory (LSTM) and Gated Recurrent Unit (GRU), enhanced by Attention and Gating mechanisms, and Multi-Layer Perceptron (MLP) with a multimodal intermediate fusion architecture. This innovative method effectively identifies and mitigates DDoS attacks in real-time by utilizing the Framework for Misbehavior Detection (F2MD) to generate a synthetic dataset, thereby overcoming the limitations of the existing Vehicular Reference Misbehavior (VeReMi) extension dataset. The proposed approach is evaluated in real-time across different simulated real-world scenario with 10\%, $30\%$, and $50\%$ attacker densities. The proposed DML model achieves an average accuracy of 96.63\%, outperforming the classical Machine Learning (ML) approaches and state-of-the-art methods which demonstrate significant efficacy and reliability in protecting vehicular networks from malicious cyber-attacks.