Faculty of Computer Sciences, Ibadat International University, Islamabad, 44000, Pakistan
Abstract:Brain tumors remain among the most lethal human diseases, where early detection and accurate classification are critical for effective diagnosis and treatment planning. Although deep learning-based computer-aided diagnostic (CADx) systems have shown remarkable progress. However, conventional convolutional neural networks (CNNs) and Transformers face persistent challenges, including high computational cost, sensitivity to minor contrast variations, structural heterogeneity, and texture inconsistencies in MRI data. Therefore, a novel hybrid framework, CE-RS-SBCIT, is introduced, integrating residual and spatial learning-based CNNs with transformer-driven modules. The proposed framework exploits local fine-grained and global contextual cues through four core innovations: (i) a smoothing and boundary-based CNN-integrated Transformer (SBCIT), (ii) tailored residual and spatial learning CNNs, (iii) a channel enhancement (CE) strategy, and (iv) a novel spatial attention mechanism. The developed SBCIT employs stem convolution and contextual interaction transformer blocks with systematic smoothing and boundary operations, enabling efficient global feature modeling. Moreover, Residual and spatial CNNs, enhanced by auxiliary transfer-learned feature maps, enrich the representation space, while the CE module amplifies discriminative channels and mitigates redundancy. Furthermore, the spatial attention mechanism selectively emphasizes subtle contrast and textural variations across tumor classes. Extensive evaluation on challenging MRI datasets from Kaggle and Figshare, encompassing glioma, meningioma, pituitary tumors, and healthy controls, demonstrates superior performance, achieving 98.30% accuracy, 98.08% sensitivity, 98.25% F1-score, and 98.43% precision.
Abstract:Brain tumor classification is crucial for clinical analysis and an effective treatment plan to cure patients. Deep learning models help radiologists to accurately and efficiently analyze tumors without manual intervention. However, brain tumor analysis is challenging because of its complex structure, texture, size, location, and appearance. Therefore, a novel deep residual and regional-based Res-BRNet Convolutional Neural Network (CNN) is developed for effective brain tumor (Magnetic Resonance Imaging) MRI classification. The developed Res-BRNet employed Regional and boundary-based operations in a systematic order within the modified spatial and residual blocks. Moreover, the spatial block extract homogeneity and boundary-defined features at the abstract level. Furthermore, the residual blocks employed at the target level significantly learn local and global texture variations of different classes of brain tumors. The efficiency of the developed Res-BRNet is evaluated on a standard dataset; collected from Kaggle and Figshare containing various tumor categories, including meningioma, glioma, pituitary, and healthy images. Experiments prove that the developed Res-BRNet outperforms the standard CNN models and attained excellent performances (accuracy: 98.22%, sensitivity: 0.9811, F-score: 0.9841, and precision: 0.9822) on challenging datasets. Additionally, the performance of the proposed Res-BRNet indicates a strong potential for medical image-based disease analyses.




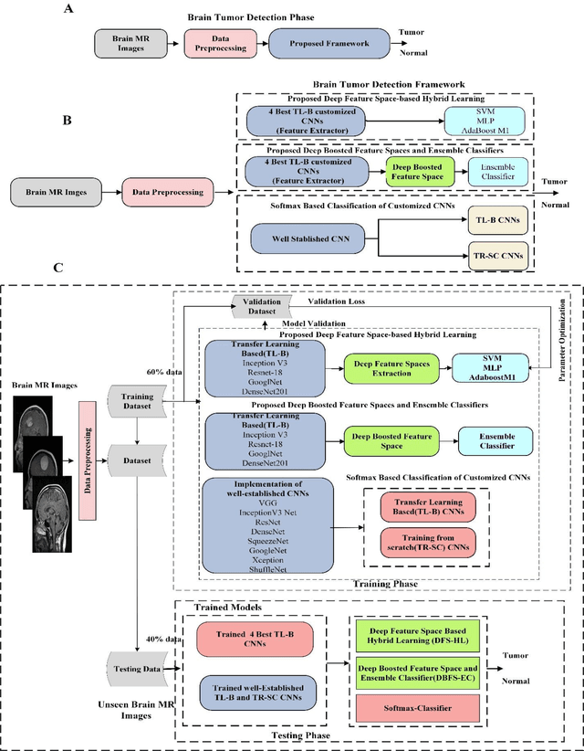
Abstract:Brain tumors analysis is important in timely diagnosis and effective treatment to cure patients. Tumor analysis is challenging because of tumor morphology like size, location, texture, and heteromorphic appearance in the medical images. In this regard, a novel two-phase deep learning-based framework is proposed to detect and categorize brain tumors in magnetic resonance images (MRIs). In the first phase, a novel deep boosted features and ensemble classifiers (DBF-EC) scheme is proposed to detect tumor MRI images from healthy individuals effectively. The deep boosted feature space is achieved through the customized and well-performing deep convolutional neural networks (CNNs), and consequently, fed into the ensemble of machine learning (ML) classifiers. While in the second phase, a new hybrid features fusion-based brain tumor classification approach is proposed, comprised of dynamic-static feature and ML classifier to categorize different tumor types. The dynamic features are extracted from the proposed BRAIN-RENet CNN, which carefully learns heteromorphic and inconsistent behavior of various tumors, while the static features are extracted using HOG. The effectiveness of the proposed two-phase brain tumor analysis framework is validated on two standard benchmark datasets; collected from Kaggle and Figshare containing different types of tumor, including glioma, meningioma, pituitary, and normal images. Experimental results proved that the proposed DBF-EC detection scheme outperforms and achieved accuracy (99.56%), precision (0.9991), recall (0.9899), F1-Score (0.9945), MCC (0.9892), and AUC-PR (0.9990). While the classification scheme, the joint employment of the deep features fusion of proposed BRAIN-RENet and HOG features improves performance significantly in terms of recall (0.9913), precision (0.9906), F1-Score (0.9909), and accuracy (99.20%) on diverse datasets.