



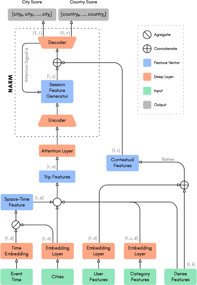
Abstract:Deep learning based methods have been used successfully in recommender system problems. Approaches using recurrent neural networks, transformers, and attention mechanisms are useful to model users' long- and short-term preferences in sequential interactions. To explore different session-based recommendation solutions, Booking.com recently organized the WSDM WebTour 2021 Challenge, which aims to benchmark models to recommend the final city in a trip. This study presents our approach to this challenge. We conducted several experiments to test different state-of-the-art deep learning architectures for recommender systems. Further, we proposed some changes to Neural Attentive Recommendation Machine (NARM), adapted its architecture for the challenge objective, and implemented training approaches that can be used in any session-based model to improve accuracy. Our experimental result shows that the improved NARM outperforms all other state-of-the-art benchmark methods.




Abstract:Recommender Systems are especially challenging for marketplaces since they must maximize user satisfaction while maintaining the healthiness and fairness of such ecosystems. In this context, we observed a lack of resources to design, train, and evaluate agents that learn by interacting within these environments. For this matter, we propose MARS-Gym, an open-source framework to empower researchers and engineers to quickly build and evaluate Reinforcement Learning agents for recommendations in marketplaces. MARS-Gym addresses the whole development pipeline: data processing, model design and optimization, and multi-sided evaluation. We also provide the implementation of a diverse set of baseline agents, with a metrics-driven analysis of them in the Trivago marketplace dataset, to illustrate how to conduct a holistic assessment using the available metrics of recommendation, off-policy estimation, and fairness. With MARS-Gym, we expect to bridge the gap between academic research and production systems, as well as to facilitate the design of new algorithms and applications.