



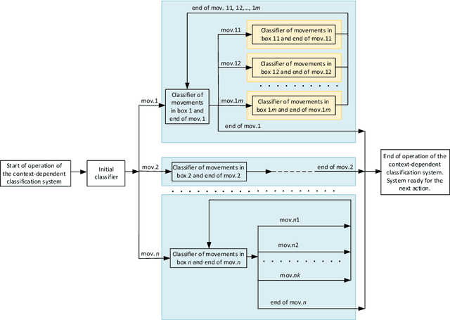
Abstract:The paper presents an original method for controlling a surface-electromyography-driven (sEMG) prosthesis. A context-dependent recognition system is proposed in which the same class of sEMG signals may have a different interpretation, depending on the context. This allowed the repertoire of performed movements to be increased. The proposed structure of the context-dependent recognition system includes unambiguously defined decision sequences covering the overall action of the prosthesis, i.e. the so-called boxes. Because the boxes are mutually isolated environments, each box has its own interpretation of the recognition result, as well as a separate local-recognition-task-focused classifier. Due to the freedom to assign contextual meanings to classes of biosignals, the construction procedure of the classifier can be optimised in terms of the local classification quality in a given box or the classification quality of the entire system. In the paper, two optimisation problems are formulated, differing in the adopted constraints on optimisation variables, with the methods of solving the problems based on an exhaustive search and an evolutionary algorithm, being developed. Experimental studies were conducted using signals from 1 able-bodied person with simulation of amputation and 10 volunteers with transradial amputations. The study compared the classical recognition system and the context-dependent system for various classifier models. An unusual testing strategy was adopted in the research, taking into account the specificity of the considered recognition task, with two original quality measures resulting from this scheme then being applied. The results obtained confirm the hypothesis that the application of the context-dependent classifier led to an improvement in classification quality.
Abstract:Myopotential pattern recognition to decode the intent of the user is the most advanced approach to controlling a powered bioprosthesis. Unfortunately, many factors make this a difficult problem and achieving acceptable recognition quality in real-word conditions is a serious challenge. The aim of the paper is to develop a recognition system that will mitigate factors related to multimodality and multichannel recording of biosignals and their high susceptibility to contamination. The proposed method involves the use of two co-operating multiclassifier systems. The first system is composed of one-class classifiers related to individual electromyographic (EMG) and mechanomyographic (MMG) biosignal recording channels, and its task is to recognise contaminated channels. The role of the second system is to recognise the class of movement resulting from the patient's intention. The ensemble system consists of base classifiers using the representation (extracted features) of biosignals from different channels. The system uses a dynamic selection mechanism, eliminating those base classifiers that are associated with biosignal channels that are recognised by the one-class ensemble system as being contaminated. Experimental studies were conducted using signals from an able-bodied person with simulation of amputation. The results obtained allow us to reject the null hypothesis that the application of the dual ensemble foes not lead to improved classification quality.

Abstract:Many dynamic ensemble selection (DES) methods are known in the literature. A previously-developed by the authors, method consists in building a randomized classifier which is treated as a model of the base classifier. The model is equivalent to the base classifier in a certain probabilistic sense. Next, the probability of correct classification of randomized classifier is taken as the competence of the evaluated classifier. In this paper, a novel randomized model of base classifier is developed. In the proposed method, the random operation of the model results from a random selection of the learning set from the family of learning sets of a fixed size. The paper presents the mathematical foundations of this approach and shows how, for a practical application when learning and validation sets are given, one can determine the measure of competence and build a MC system with the DES scheme. The DES scheme with the proposed model of competence was experimentally evaluated on the collection of 67 benchmark datasets and compared in terms of eight quality criteria with two ensemble classifiers which use the previously-proposed concepts of randomized model. The proposed approach achieved the lowest ranks for almost all investigated quality criteria.




Abstract:In this paper, the issue of tailoring the soft confusion matrix (SCM) based classifier to deal with stream learning task is addressed. The main goal of the work is to develop a wrapping-classifier that allows incremental learning to classifiers that are unable to learn incrementally. The goal is achieved by making two improvements in the previously developed SCM classifier. The first one is aimed at reducing the computational cost of the SCM classifier. To do so, the definition of the fuzzy neighborhood of an object is changed. The second one is aimed at effective dealing with the concept drift. This is done by employing the ADWIN-driven concept drift detector that is not only used to detect the drift but also to control the size of the neighbourhood. The obtained experimental results show that the proposed approach significantly outperforms the reference methods.



Abstract:In this paper, an issue of building the RRC model using probability distributions other than beta distribution is addressed. More precisely, in this paper, we propose to build the RRR model using the truncated normal distribution. Heuristic procedures for expected value and the variance of the truncated-normal distribution are also proposed. The proposed approach is tested using SCM-based model for testing the consequences of applying the truncated normal distribution in the RRC model. The experimental evaluation is performed using four different base classifiers and seven quality measures. The results showed that the proposed approach is comparable to the RRC model built using beta distribution. What is more, for some base classifiers, the truncated-normal-based SCM algorithm turned out to be better at discovering objects coming from minority classes.




Abstract:In this work we addressed the issue of applying a stochastic classifier and a local, fuzzy confusion matrix under the framework of multi-label classification. We proposed a novel solution to the problem of correcting label pairwise ensembles. The main step of the correction procedure is to compute classifier-specific competence and cross-competence measures, which estimates error pattern of the underlying classifier. At the fusion phase we employed two weighting approaches based on information theory. The classifier weights promote base classifiers which are the most susceptible to the correction based on the fuzzy confusion matrix. During the experimental study, the proposed approach was compared against two reference methods. The comparison was made in terms of six different quality criteria. The conducted experiments reveals that the proposed approach eliminates one of main drawbacks of the original FCM-based approach i.e. the original approach is vulnerable to the imbalanced class/label distribution. What is more, the obtained results shows that the introduced method achieves satisfying classification quality under all considered quality criteria. Additionally, the impact of fluctuations of data set characteristics is reduced.




Abstract:In this paper, we deal with the task of building a dynamic ensemble of chain classifiers for multi-label classification. To do so, we proposed two concepts of classifier chains algorithms that are able to change label order of the chain without rebuilding the entire model. Such modes allows anticipating the instance-specific chain order without a significant increase in computational burden. The proposed chain models are built using the Naive Bayes classifier and nearest neighbour approach as a base single-label classifiers. To take the benefits of the proposed algorithms, we developed a simple heuristic that allows the system to find relatively good label order. The heuristic sort labels according to the label-specific classification quality gained during the validation phase. The heuristic tries to minimise the phenomenon of error propagation in the chain. The experimental results showed that the proposed model based on Naive Bayes classifier the above-mentioned heuristic is an efficient tool for building dynamic chain classifiers.




Abstract:In this work, we addressed the issue of applying a stochastic classifier and a local, fuzzy confusion matrix under the framework of multi-label classification. We proposed a novel solution to the problem of correcting label pairwise ensembles. The main step of the correction procedure is to compute classifier- specific competence and cross-competence measures, which estimates error pattern of the underlying classifier. We considered two improvements of the method of obtaining confusion matrices. The first one is aimed to deal with imbalanced labels. The other utilizes double labelled instances which are usually removed during the pairwise transformation. The proposed methods were evaluated using 29 benchmark datasets. In order to assess the efficiency of the introduced models, they were compared against 1 state-of-the-art approach and the correction scheme based on the original method of confusion matrix estimation. The comparison was performed using four different multi-label evaluation measures: macro and micro-averaged F1 loss, zero-one loss and Hamming loss. Additionally, we investigated relations between classification quality, which is expressed in terms of different quality criteria, and characteristics of multi-label datasets such as average imbalance ratio or label density. The experimental study reveals that the correction approaches significantly outperforms the reference method only in terms of zero-one loss.