Abstract:The generative AI technology offers an increasing variety of tools for generating entirely synthetic images that are increasingly indistinguishable from real ones. Unlike methods that alter portions of an image, the creation of completely synthetic images presents a unique challenge and several Synthetic Image Detection (SID) methods have recently appeared to tackle it. Yet, there is often a large gap between experimental results on benchmark datasets and the performance of methods in the wild. To better address the evaluation needs of SID and help close this gap, this paper introduces a benchmarking framework that integrates several state-of-the-art SID models. Our selection of integrated models was based on the utilization of varied input features, and different network architectures, aiming to encompass a broad spectrum of techniques. The framework leverages recent datasets with a diverse set of generative models, high level of photo-realism and resolution, reflecting the rapid improvements in image synthesis technology. Additionally, the framework enables the study of how image transformations, common in assets shared online, such as JPEG compression, affect detection performance. SIDBench is available on https://github.com/mever-team/sidbench and is designed in a modular manner to enable easy inclusion of new datasets and SID models.




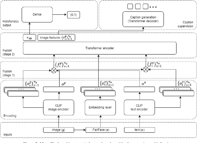
Abstract:Hate speech is a societal problem that has significantly grown through the Internet. New forms of digital content such as image memes have given rise to spread of hate using multimodal means, being far more difficult to analyse and detect compared to the unimodal case. Accurate automatic processing, analysis and understanding of this kind of content will facilitate the endeavor of hindering hate speech proliferation through the digital world. To this end, we propose MemeFier, a deep learning-based architecture for fine-grained classification of Internet image memes, utilizing a dual-stage modality fusion module. The first fusion stage produces feature vectors containing modality alignment information that captures non-trivial connections between the text and image of a meme. The second fusion stage leverages the power of a Transformer encoder to learn inter-modality correlations at the token level and yield an informative representation. Additionally, we consider external knowledge as an additional input, and background image caption supervision as a regularizing component. Extensive experiments on three widely adopted benchmarks, i.e., Facebook Hateful Memes, Memotion7k and MultiOFF, indicate that our approach competes and in some cases surpasses state-of-the-art. Our code is available on https://github.com/ckoutlis/memefier.




Abstract:Image memes and specifically their widely-known variation image macros, is a special new media type that combines text with images and is used in social media to playfully or subtly express humour, irony, sarcasm and even hate. It is important to accurately retrieve image memes from social media to better capture the cultural and social aspects of online phenomena and detect potential issues (hate-speech, disinformation). Essentially, the background image of an image macro is a regular image easily recognized as such by humans but cumbersome for the machine to do so due to feature map similarity with the complete image macro. Hence, accumulating suitable feature maps in such cases can lead to deep understanding of the notion of image memes. To this end, we propose a methodology that utilizes the visual part of image memes as instances of the regular image class and the initial image memes as instances of the image meme class to force the model to concentrate on the critical parts that characterize an image meme. Additionally, we employ a trainable attention mechanism on top of a standard ViT architecture to enhance the model's ability to focus on these critical parts and make the predictions interpretable. Several training and test scenarios involving web-scraped regular images of controlled text presence are considered in terms of model robustness and accuracy. The findings indicate that light visual part utilization combined with sufficient text presence during training provides the best and most robust model, surpassing state of the art.




Abstract:Multivariate time series forecasting is of great importance to many scientific disciplines and industrial sectors. The evolution of a multivariate time series depends on the dynamics of its variables and the connectivity network of causal interrelationships among them. Most of the existing time series models do not account for the causal effects among the system's variables and even if they do they rely just on determining the between-variables causality network. Knowing the structure of such a complex network and even more specifically knowing the exact lagged variables that contribute to the underlying process is crucial for the task of multivariate time series forecasting. The latter is a rather unexplored source of information to leverage. In this direction, here a novel neural network-based architecture is proposed, termed LAgged VAriable Representation NETwork (LAVARNET), which intrinsically estimates the importance of lagged variables and combines high dimensional latent representations of them to predict future values of time series. Our model is compared with other baseline and state of the art neural network architectures on one simulated data set and four real data sets from meteorology, music, solar activity, and finance areas. The proposed architecture outperforms the competitive architectures in most of the experiments.