



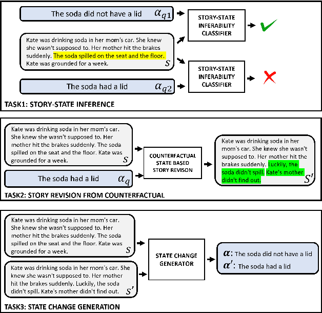
Abstract:The events in a narrative can be understood as a coherent whole via the underlying states of its participants. Often, these participant states are not explicitly mentioned in the narrative, left to be filled in via common-sense or inference. A model that understands narratives should be able to infer these implicit participant states and reason about the impact of changes to these states on the narrative. To facilitate this goal, we introduce a new crowdsourced Participants States dataset, PASTA. This dataset contains valid, inferable participant states; a counterfactual perturbation to the state; and the changes to the story that would be necessary if the counterfactual was true. We introduce three state-based reasoning tasks that test for the ability to infer when a state is entailed by a story, revise a story for a counterfactual state, and to explain the most likely state change given a revised story. Our benchmarking experiments show that while today's LLMs are able to reason about states to some degree, there is a large room for improvement, suggesting potential avenues for future research.