



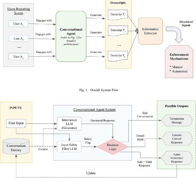
Abstract:The proliferation of digital payment platforms has transformed commerce, offering unmatched convenience and accessibility globally. However, this growth has also attracted malicious actors, leading to a corresponding increase in sophisticated social engineering scams. These scams are often initiated and orchestrated on multiple surfaces outside the payment platform, making user and transaction-based signals insufficient for a complete understanding of the scam's methodology and underlying patterns, without which it is very difficult to prevent it in a timely manner. This paper presents CASE (Conversational Agent for Scam Elucidation), a novel Agentic AI framework that addresses this problem by collecting and managing user scam feedback in a safe and scalable manner. A conversational agent is uniquely designed to proactively interview potential victims to elicit intelligence in the form of a detailed conversation. The conversation transcripts are then consumed by another AI system that extracts information and converts it into structured data for downstream usage in automated and manual enforcement mechanisms. Using Google's Gemini family of LLMs, we implemented this framework on Google Pay (GPay) India. By augmenting our existing features with this new intelligence, we have observed a 21% uplift in the volume of scam enforcements. The architecture and its robust evaluation framework are highly generalizable, offering a blueprint for building similar AI-driven systems to collect and manage scam intelligence in other sensitive domains.




Abstract:India is a multilingual society with 1369 rationalized languages and dialects being spoken across the country (INDIA, 2011). Of these, the 22 scheduled languages have a staggering total of 1.17 billion speakers and 121 languages have more than 10,000 speakers (INDIA, 2011). India also has the second largest (and an ever growing) digital footprint (Statista, 2020). Despite this, today's state-of-the-art multilingual systems perform suboptimally on Indian (IN) languages. This can be explained by the fact that multilingual language models (LMs) are often trained on 100+ languages together, leading to a small representation of IN languages in their vocabulary and training data. Multilingual LMs are substantially less effective in resource-lean scenarios (Wu and Dredze, 2020; Lauscher et al., 2020), as limited data doesn't help capture the various nuances of a language. One also commonly observes IN language text transliterated to Latin or code-mixed with English, especially in informal settings (for example, on social media platforms) (Rijhwani et al., 2017). This phenomenon is not adequately handled by current state-of-the-art multilingual LMs. To address the aforementioned gaps, we propose MuRIL, a multilingual LM specifically built for IN languages. MuRIL is trained on significantly large amounts of IN text corpora only. We explicitly augment monolingual text corpora with both translated and transliterated document pairs, that serve as supervised cross-lingual signals in training. MuRIL significantly outperforms multilingual BERT (mBERT) on all tasks in the challenging cross-lingual XTREME benchmark (Hu et al., 2020). We also present results on transliterated (native to Latin script) test sets of the chosen datasets and demonstrate the efficacy of MuRIL in handling transliterated data.