



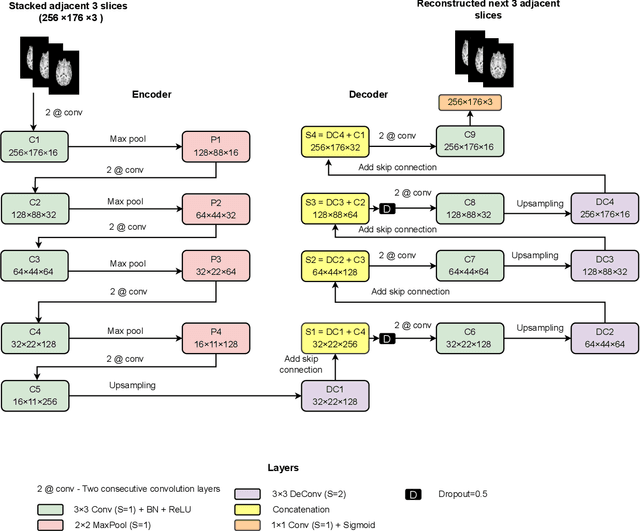
Abstract:Diagnosis of Autism Spectrum Disorder (ASD) using clinical evaluation (cognitive tests) is challenging due to wide variations amongst individuals. Since no effective treatment exists, prompt and reliable ASD diagnosis can enable the effective preparation of treatment regimens. This paper proposes structural Magnetic Resonance Imaging (sMRI)-based ASD diagnosis via an outlier detection approach. To learn Spatio-temporal patterns in structural brain connectivity, a Generative Adversarial Network (GAN) is trained exclusively with sMRI scans of healthy subjects. Given a stack of three adjacent slices as input, the GAN generator reconstructs the next three adjacent slices; the GAN discriminator then identifies ASD sMRI scan reconstructions as outliers. This model is compared against two other baselines -- a simpler UNet and a sophisticated Self-Attention GAN. Axial, Coronal, and Sagittal sMRI slices from the multi-site ABIDE II dataset are used for evaluation. Extensive experiments reveal that our ASD detection framework performs comparably with the state-of-the-art with far fewer training data. Furthermore, longitudinal data (two scans per subject over time) achieve 17-28% higher accuracy than cross-sectional data (one scan per subject). Among other findings, metrics employed for model training as well as reconstruction loss computation impact detection performance, and the coronal modality is found to best encode structural information for ASD detection.