



Abstract:Code-switching (CS) is a common linguistic phenomenon exhibited by multilingual individuals, where they tend to alternate between languages within one single conversation. CS is a complex phenomenon that not only encompasses linguistic challenges, but also contains a great deal of complexity in terms of its dynamic behaviour across speakers. Given that the factors giving rise to CS vary from one country to the other, as well as from one person to the other, CS is found to be a speaker-dependant behaviour, where the frequency by which the foreign language is embedded differs across speakers. While several researchers have looked into predicting CS behaviour from a linguistic point of view, research is still lacking in the task of predicting user CS behaviour from sociological and psychological perspectives. We provide an empirical user study, where we investigate the correlations between users' CS levels and character traits. We conduct interviews with bilinguals and gather information on their profiles, including their demographics, personality traits, and traveling experiences. We then use machine learning (ML) to predict users' CS levels based on their profiles, where we identify the main influential factors in the modeling process. We experiment with both classification as well as regression tasks. Our results show that the CS behaviour is affected by the relation between speakers, travel experiences as well as Neuroticism and Extraversion personality traits.




Abstract:Multilingual speakers tend to alternate between languages within a conversation, a phenomenon referred to as "code-switching" (CS). CS is a complex phenomenon that not only encompasses linguistic challenges, but also contains a great deal of complexity in terms of its dynamic behaviour across speakers. This dynamic behaviour has been studied by sociologists and psychologists, identifying factors affecting CS. In this paper, we provide an empirical user study on Arabic-English CS, where we show the correlation between users' CS frequency and character traits. We use machine learning (ML) to validate the findings, informing and confirming existing theories. The predictive models were able to predict users' CS frequency with an accuracy higher than 55%, where travel experiences and personality traits played the biggest role in the modeling process.




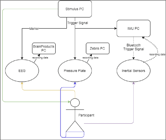
Abstract:To improve the understanding of human gait and to facilitate novel developments in gait rehabilitation, the neural correlates of human gait as measured by means of non-invasive electroencephalography (EEG) have been investigated recently. Particularly, gait-related event-related brain potentials (gERPs) may provide information about the functional role of cortical brain regions in human gait control. The purpose of this paper is to explore possible experimental and technical solutions for time-sensitive analysis of human gait-related ERPs during spontaneous and instructed treadmill walking. A solution (HW/SW) for synchronous recording of gait- and EEG data was developed, tested and piloted. The solution consists of a custom-made USB synchronization interface, a time-synchronization module and a data merging module, allowing temporal synchronization of recording devices for time-sensitive extraction of gait markers for analysis of gait-related ERPs and for the training of artificial neural networks. In the present manuscript, the hardware and software components were tested with the following devices: A treadmill with an integrated pressure plate for gait analysis (zebris FDM-T) and an Acticap non-wireless 32-channel EEG-system (Brain Products GmbH). The usability and validity of the developed solution was tested in a pilot study (n = 3 healthy participants, n=3 females, mean age = 22.75 years). Recorded EEG data was segmented and analyzed according to the detected gait markers for the analysis of gait-related ERPs. Finally, EEG periods were used to train a deep learning artificial neural network as classifier of gait phases. The results obtained in this pilot study, although preliminary, support the feasibility of the solution for the application of gait-related EEG analysis..