Picture for Christophe Veaux

Christophe Veaux

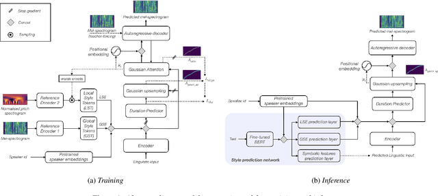
The DeepZen Speech Synthesis System for Blizzard Challenge 2023

Add code
Sep 01, 2023
Figure 1 for The DeepZen Speech Synthesis System for Blizzard Challenge 2023
Figure 2 for The DeepZen Speech Synthesis System for Blizzard Challenge 2023
Figure 3 for The DeepZen Speech Synthesis System for Blizzard Challenge 2023
Figure 4 for The DeepZen Speech Synthesis System for Blizzard Challenge 2023
Viaarxiv icon