



Abstract:With the increasing prevalence of video content, effectively understanding and answering questions about long form videos has become essential for numerous applications. Although large vision language models (LVLMs) have enhanced performance, they often face challenges with nuanced queries that demand both a comprehensive understanding and detailed analysis. To overcome these obstacles, we introduce AVATAAR, a modular and interpretable framework that combines global and local video context, along with a Pre Retrieval Thinking Agent and a Rethink Module. AVATAAR creates a persistent global summary and establishes a feedback loop between the Rethink Module and the Pre Retrieval Thinking Agent, allowing the system to refine its retrieval strategies based on partial answers and replicate human-like iterative reasoning. On the CinePile benchmark, AVATAAR demonstrates significant improvements over a baseline, achieving relative gains of +5.6% in temporal reasoning, +5% in technical queries, +8% in theme-based questions, and +8.2% in narrative comprehension. Our experiments confirm that each module contributes positively to the overall performance, with the feedback loop being crucial for adaptability. These findings highlight AVATAAR's effectiveness in enhancing video understanding capabilities. Ultimately, AVATAAR presents a scalable solution for long-form Video Question Answering (QA), merging accuracy, interpretability, and extensibility.
Abstract:Financial documents--such as 10-Ks, 10-Qs, and investor presentations--span hundreds of pages and combine diverse modalities, including dense narrative text, structured tables, and complex figures. Answering questions over such content often requires joint reasoning across modalities, which strains traditional large language models (LLMs) and retrieval-augmented generation (RAG) pipelines due to token limitations, layout loss, and fragmented cross-modal context. We introduce MultiFinRAG, a retrieval-augmented generation framework purpose-built for financial QA. MultiFinRAG first performs multimodal extraction by grouping table and figure images into batches and sending them to a lightweight, quantized open-source multimodal LLM, which produces both structured JSON outputs and concise textual summaries. These outputs, along with narrative text, are embedded and indexed with modality-aware similarity thresholds for precise retrieval. A tiered fallback strategy then dynamically escalates from text-only to text+table+image contexts when necessary, enabling cross-modal reasoning while reducing irrelevant context. Despite running on commodity hardware, MultiFinRAG achieves 19 percentage points higher accuracy than ChatGPT-4o (free-tier) on complex financial QA tasks involving text, tables, images, and combined multimodal reasoning.
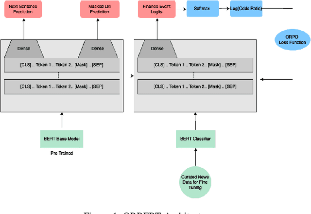
Abstract:In the rapidly evolving financial sector, the accurate and timely interpretation of market news is essential for stakeholders needing to navigate unpredictable events. This paper introduces FANAL (Financial Activity News Alerting Language Modeling Framework), a specialized BERT-based framework engineered for real-time financial event detection and analysis, categorizing news into twelve distinct financial categories. FANAL leverages silver-labeled data processed through XGBoost and employs advanced fine-tuning techniques, alongside ORBERT (Odds Ratio BERT), a novel variant of BERT fine-tuned with ORPO (Odds Ratio Preference Optimization) for superior class-wise probability calibration and alignment with financial event relevance. We evaluate FANAL's performance against leading large language models, including GPT-4o, Llama-3.1 8B, and Phi-3, demonstrating its superior accuracy and cost efficiency. This framework sets a new standard for financial intelligence and responsiveness, significantly outstripping existing models in both performance and affordability.
Abstract:In today's digital landscape, where cyber attacks have become the norm, the detection of cyber attacks and threats is critically imperative across diverse domains. Our research presents a new empirical framework for cyber threat modeling, adept at parsing and categorizing cyber-related information from news articles, enhancing real-time vigilance for market stakeholders. At the core of this framework is a fine-tuned BERT model, which we call CANAL - Cyber Activity News Alerting Language Model, tailored for cyber categorization using a novel silver labeling approach powered by Random Forest. We benchmark CANAL against larger, costlier LLMs, including GPT-4, LLaMA, and Zephyr, highlighting their zero to few-shot learning in cyber news classification. CANAL demonstrates superior performance by outperforming all other LLM counterparts in both accuracy and cost-effectiveness. Furthermore, we introduce the Cyber Signal Discovery module, a strategic component designed to efficiently detect emerging cyber signals from news articles. Collectively, CANAL and Cyber Signal Discovery module equip our framework to provide a robust and cost-effective solution for businesses that require agile responses to cyber intelligence.