



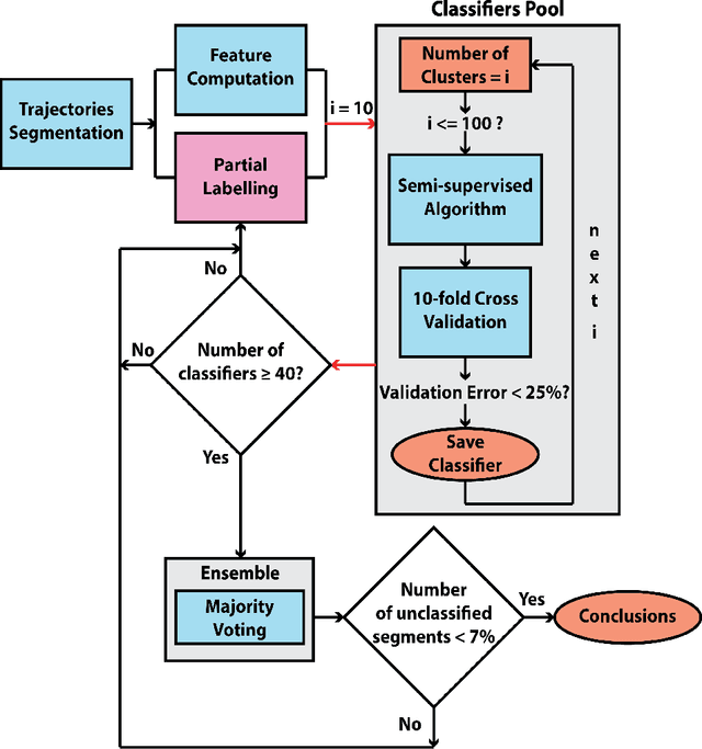
Abstract:The Morris Water Maze is commonly used in behavioural neuroscience for the study of spatial learning with rodents. Over the years, various methods of analysing rodent data collected in this task have been proposed. These methods span from classical performance measurements (e.g. escape latency, rodent speed, quadrant preference) to more sophisticated methods of categorisation which classify the animal swimming path into behavioural classes known as strategies. Classification techniques provide additional insight in relation to the actual animal behaviours but still only a limited amount of studies utilise them mainly because they highly depend on machine learning knowledge. We have previously demonstrated that the animals implement various strategies and by classifying whole trajectories can lead to the loss of important information. In this work, we developed a generalised and robust classification methodology which implements majority voting to boost the classification performance and successfully nullify the need of manual tuning. Based on this framework, we built a complete software, capable of performing the full analysis described in this paper. The software provides an easy to use graphical user interface (GUI) through which users can enter their trajectory data, segment and label them and finally generate reports and figures of the results.