



Abstract:The vascular structure in retinal images plays a crucial role in ophthalmic diagnostics, and its accuracies are directly influenced by the quality of the retinal image. Contrast enhancement is one of the crucial steps in any segmentation algorithm - the more so since the retinal images are related to medical diagnosis. Contrast enhancement is a vital step that not only intensifies the darkness of the blood vessels but also prevents minor capillaries from being disregarded during the process. This paper proposes a novel model that utilizes the linear blending of Fuzzy Contrast Enhancement (FCE) and Contrast Limited Adaptive Histogram Equalization (CLAHE) to enhance the retinal image for retinal vascular structure segmentation. The scheme is tested using the Digital Retinal Images for Vessel Extraction (DRIVE) dataset. The assertion was then evaluated through performance comparison among other methodologies which are Gray-scaling, Histogram Equalization (HE), FCE, and CLAHE. It was evident in this paper that the combination of FCE and CLAHE methods showed major improvement. Both FCE and CLAHE methods dominating with 88% as better enhancement methods proved that preprocessing through fuzzy logic is effective.




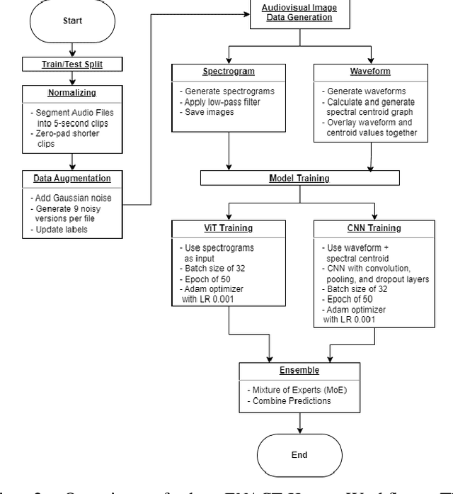
Abstract:This study explores the application of Vision Transformer (ViT) principles in audio analysis, specifically focusing on heart sounds. This paper introduces ENACT-Heart - a novel ensemble approach that leverages the complementary strengths of Convolutional Neural Networks (CNN) and ViT through a Mixture of Experts (MoE) framework, achieving a remarkable classification accuracy of 97.52%. This outperforms the individual contributions of ViT (93.88%) and CNN (95.45%), demonstrating the potential for enhanced diagnostic accuracy in cardiovascular health monitoring. These results demonstrate the potential of ensemble methods in enhancing classification performance for cardiovascular health monitoring and diagnosis.




Abstract:Software systems nowadays are complex and difficult to maintain due to continuous changes and bad design choices. To handle the complexity of systems, software products are, in general, decomposed in terms of packages/modules containing classes that are dependent. However, it is challenging to automatically remodularize systems to improve their maintainability. The majority of existing remodularization work mainly satisfy one objective which is improving the structure of packages by optimizing coupling and cohesion. In addition, most of existing studies are limited to only few operation types such as move class and split packages. Many other objectives, such as the design semantics, reducing the number of changes and maximizing the consistency with development change history, are important to improve the quality of the software by remodularizing it. In this paper, we propose a novel many-objective search-based approach using NSGA-III. The process aims at finding the optimal remodularization solutions that improve the structure of packages, minimize the number of changes, preserve semantics coherence, and re-use the history of changes. We evaluate the efficiency of our approach using four different open-source systems and one automotive industry project, provided by our industrial partner, through a quantitative and qualitative study conducted with software engineers.