


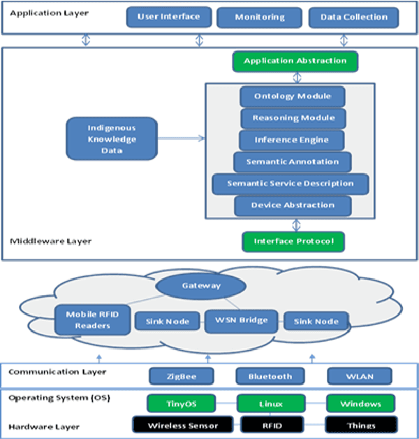
Abstract:In the Internet of Things (IoT) domain, various heterogeneous ubiquitous devices would be able to connect and communicate with each other seamlessly, irrespective of the domain. Semantic representation of data through detailed standardized annotation has shown to improve the integration of the interconnected heterogeneous devices. However, the semantic representation of these heterogeneous data sources for environmental monitoring systems is not yet well supported. To achieve the maximum benefits of IoT for drought forecasting, a dedicated semantic middleware solution is required. This research proposes a middleware that semantically represents and integrates heterogeneous data sources with indigenous knowledge based on a unified ontology for an accurate IoT-based drought early warning system (DEWS).




Abstract:A lot of information on the web is geographically referenced. Discovering and retrieving this geographic information to satisfy various users needs across both open and distributed Spatial Data Infrastructures (SDI) poses eminent research challenges. However, this is mostly caused by semantic heterogeneity in users query and lack of semantic referencing of the Geographic Information (GI) metadata. To addressing these challenges, this paper discusses ontology based semantic enhanced model, which explicitly represents GI metadata, and provides linked RDF instances of each entity. The system focuses on semantic search, ontology, and efficient spatial information retrieval. In particular, an integrated model that uses specific domain information extraction to improve the searching and retrieval of ranked spatial search results.