IRIT




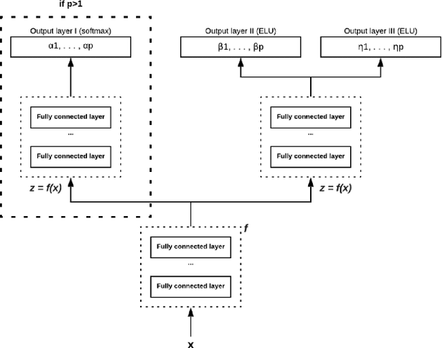
Abstract:In this paper, we consider survival analysis with right-censored data which is a common situation in predictive maintenance and health field. We propose a model based on the estimation of two-parameter Weibull distribution conditionally to the features. To achieve this result, we describe a neural network architecture and the associated loss functions that takes into account the right-censored data. We extend the approach to a finite mixture of two-parameter Weibull distributions. We first validate that our model is able to precisely estimate the right parameters of the conditional Weibull distribution on synthetic datasets. In numerical experiments on two real-word datasets (METABRIC and SEER), our model outperforms the state-of-the-art methods. We also demonstrate that our approach can consider any survival time horizon.