



Abstract:In the world of medical diagnostics, the adoption of various deep learning techniques is quite common as well as effective, and its statement is equally true when it comes to implementing it into the retina Optical Coherence Tomography (OCT) sector, but (i)These techniques have the black box characteristics that prevent the medical professionals to completely trust the results generated from them (ii)Lack of precision of these methods restricts their implementation in clinical and complex cases (iii)The existing works and models on the OCT classification are substantially large and complicated and they require a considerable amount of memory and computational power, reducing the quality of classifiers in real-time applications. To meet these problems, in this paper a self-developed CNN model has been proposed which is comparatively smaller and simpler along with the use of Lime that introduces Explainable AI to the study and helps to increase the interpretability of the model. This addition will be an asset to the medical experts for getting major and detailed information and will help them in making final decisions and will also reduce the opacity and vulnerability of the conventional deep learning models.




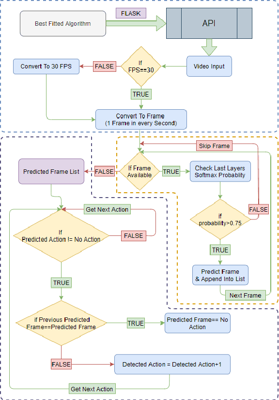
Abstract:Presently online video games have become a progressively favorite source of recreation and Counter Strike: Global Offensive (CS: GO) is one of the top-listed online first-person shooting games. Numerous competitive games are arranged every year by Esports. Nonetheless, (i) No study has been conducted on video analysis and action recognition of CS: GO game-play which can play a substantial role in the gaming industry for prediction model (ii) No work has been done on the real-time application on the actions and results of a CS: GO match (iii) Game data of a match is usually available in the HLTV as a CSV formatted file however it does not have open access and HLTV tends to prevent users from taking data. This manuscript aims to develop a model for accurate prediction of 4 different actions and compare the performance among the five different transfer learning models with our self-developed deep neural network and identify the best-fitted model and also including major voting later on, which is qualified to provide real time prediction and the result of this model aids to the construction of the automated system of gathering and processing more data alongside solving the issue of collecting data from HLTV.