



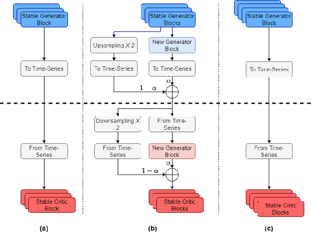
Non-intrusive load monitoring (NILM) allows users and energy providers to gain insight into home appliance electricity consumption using only the building's smart meter. Most current techniques for NILM are trained using significant amounts of labeled appliances power data. The collection of such data is challenging, making data a major bottleneck in creating well generalizing NILM solutions. To help mitigate the data limitations, we present the first truly synthetic appliance power signature generator. Our solution, PowerGAN, is based on conditional, progressively growing, 1-D Wasserstein generative adversarial network (GAN). Using PowerGAN, we are able to synthesise truly random and realistic appliance power data signatures. We evaluate the samples generated by PowerGAN in a qualitative way as well as numerically by using traditional GAN evaluation methods such as the Inception score.