



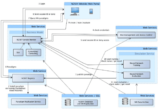
We present the N2Sky system, which provides a framework for the exchange of neural network specific knowledge, as neural network paradigms and objects, by a virtual organization environment. It follows the sky computing paradigm delivering ample resources by the usage of federated Clouds. N2Sky is a novel Cloud-based neural network simulation environment, which follows a pure service oriented approach. The system implements a transparent environment aiming to enable both novice and experienced users to do neural network research easily and comfortably. N2Sky is built using the RAVO reference architecture of virtual organizations which allows itself naturally integrating into the Cloud service stack (SaaS, PaaS, and IaaS) of service oriented architectures.