



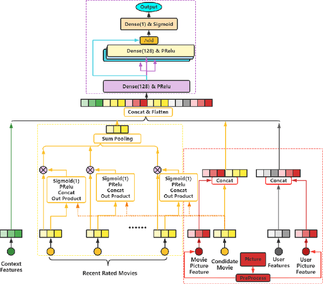
With the development of information technology, human beings are constantly producing a large amount of information at all times. How to obtain the information that users are interested in from the large amount of information has become an issue of great concern to users and even business managers. In order to solve this problem, from traditional machine learning to deep learning recommendation systems, researchers continue to improve optimization models and explore solutions. Because researchers have optimized more on the recommendation model network structure, they have less research on enriching recommendation model features, and there is still room for in-depth recommendation model optimization. Based on the DIN\cite{Authors01} model, this paper adds multi-head and multi-modal modules, which enriches the feature sets that the model can use, and at the same time strengthens the cross-combination and fitting capabilities of the model. Experiments show that the multi-head multi-modal DIN improves the recommendation prediction effect, and outperforms current state-of-the-art methods on various comprehensive indicators.