



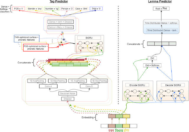
Morphological analysis is an important first step in downstream tasks like machine translation and dependency parsing of morphologically rich languages (MRLs) such as those belonging to Indo-Aryan and Dravidian families. However, the ambiguities introduced by the recombination of morphemes constructing several possible inflections for a word makes the prediction of syntactic traits a notoriously complicated task for MRLs. We propose a character-level neural morphological analyzer, the Multi Task Deep Morphological analyzer (MT-DMA), based on multitask learning of word-level tag markers for Hindi. In order to show the portability of our system to other related languages, we present results on Urdu too. MT-DMA predicts the complete set of morphological tags for words of Indo-Aryan languages: Parts-of-speech (POS), Gender (G), Number (N), Person (P), Case (C), Tense-Aspect-Modality (TAM) marker as well as the Lemma (L) by jointly learning all these in a single end-to-end framework. We show the effectiveness of training of such deep neural networks by the simultaneous optimization of multiple loss functions and sharing of initial parameters for context-aware morphological analysis. Our model outperforms the state-of-art analyzers for Hindi and Urdu. Exploring the use of a set of character-level features in phonological space optimized for each tag through a multi-objective genetic algorithm, coupled with effective training strategies, our model establishes a new state-of-the-art accuracy score upon all seven of the tasks for both the languages. MT-DMA is publicly accessible to be used at http://35.154.251.44/.