


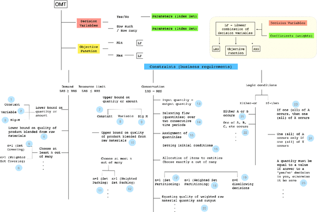
In this paper, we investigate the constraint typology of mixed-integer linear programming MILP formulations. MILP is a commonly used mathematical programming technique for modelling and solving real-life scheduling, routing, planning, resource allocation, timetabling optimization problems, providing optimized business solutions for industry sectors such as: manufacturing, agriculture, defence, healthcare, medicine, energy, finance, and transportation. Despite the numerous real-life Combinatorial Optimization Problems found and solved, and millions yet to be discovered and formulated, the number of types of constraints, the building blocks of a MILP, is relatively much smaller. In the search of a suitable machine readable knowledge representation for MILPs, we propose an optimization modelling tree built based upon an MILP ontology that can be used as a guidance for automated systems to elicit an MILP model from end-users on their combinatorial business optimization problems.