



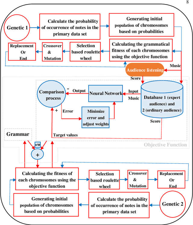
Automatic music generation has become an epicenter research topic for many scientists in artificial intelligence, who are also interested in the music industry. Being a balanced combination of math and art, music in collaboration with A.I. can simplify the generation process for new musical pieces, and ease the interpretation of it to a tangible level. On the other hand, the artistic nature of music and its mingling with the senses and feelings of the composer makes the artificial generation and mathematical modeling of it infeasible. In fact, there are no clear evaluation measures that can combine the objective music grammar and structure with the subjective audience satisfaction goal. Also, original music contains different elements that it is inevitable to put together. Therefore, in this paper, a method based on a genetic multi-objective evolutionary optimization algorithm for the generation of polyphonic music (melody with rhythm and harmony or appropriate chords) is introduced in which three specific goals determine the qualifications of the music generated. One of the goals is the rules and regulations of music, which, along with the other two goals, including the scores of music experts and ordinary listeners, fits the cycle of evolution to get the most optimal response. The scoring of experts and listeners separately is modeled using a Bi-LSTM neural network and has been incorporated in the fitness function of the algorithm. The results show that the proposed method is able to generate difficult and pleasant pieces with desired styles and lengths, along with harmonic sounds that follow the grammar while attracting the listener, at the same time.